Kyle Phillips
Engineer & Creative · Google NYC
Two Years with an AI at the Edge of My Mind
Waking up to ideas I didn't know I was looking for
April, 2026
Ongoing since March, 2024
I saved a note about the Phoresy Pack Backpack — a backpack constructed from a single sheet of CNC-milled leather with a folding structure that expands and contracts. The next morning, an AI introduced me to auxetic metamaterials: materials with a negative Poisson's ratio that expand perpendicular to the direction of stretch, the opposite of how normal materials behave. The backpack's folding pattern was structurally related to auxetic designs used in body armor and helmets, which absorb energy more effectively than traditional materials.

I never would have searched for "auxetic metamaterials" on my own. The AI recognized a structural relationship between a design note about leather craftsmanship and a materials science domain that could inform future projects. It said, in effect, "You might find this interesting." It was right.
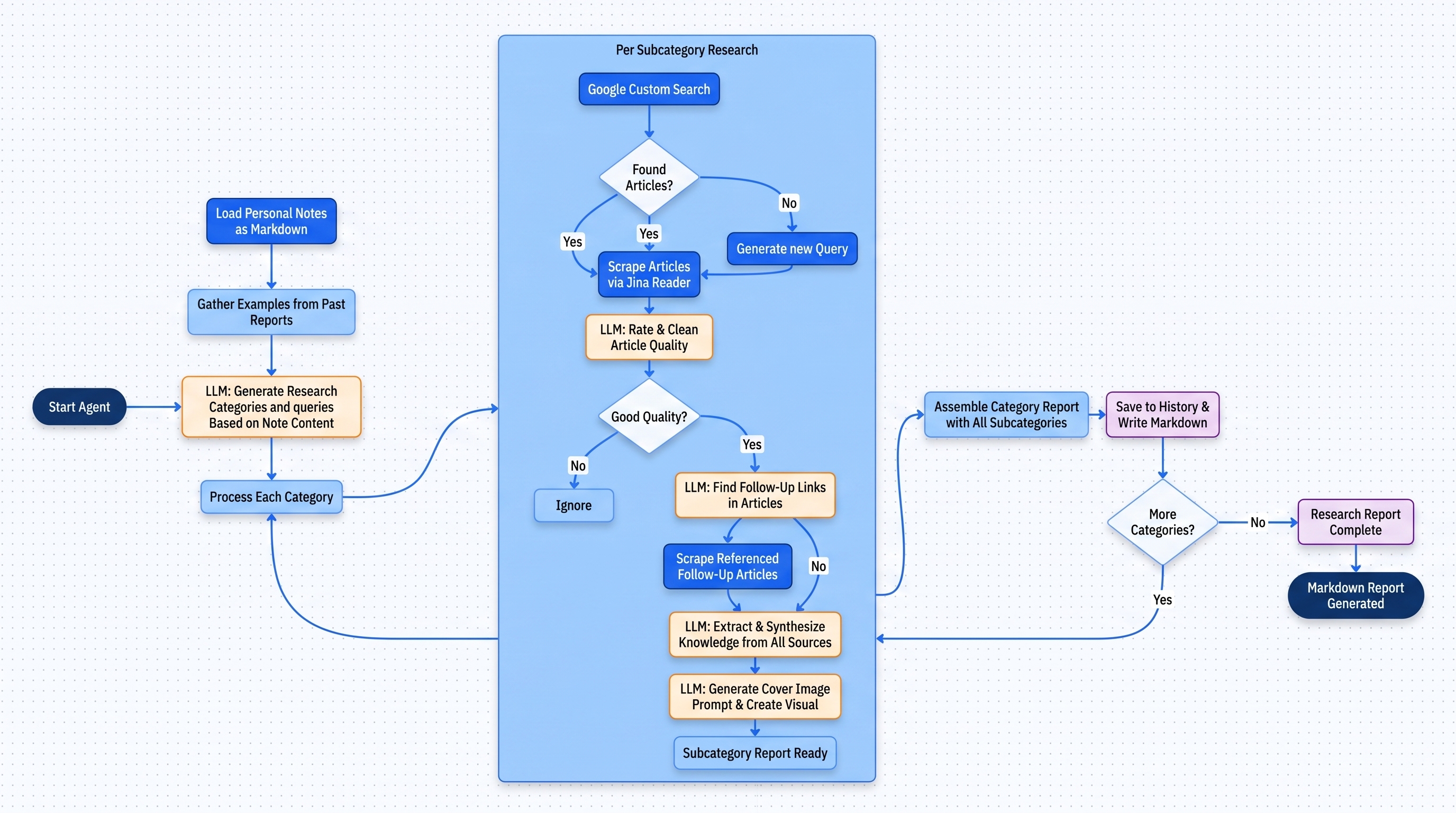
This is the result of a system I built in early 2024: a nightly AI agent that ingests around 1 million tokens of my personal Obsidian-style Zettelkasten notes — daily journals, technical explorations, creative ideas, project logs — and uses them to generate original research reports while I sleep. Each morning I wake up to 9 new reports, curated not by what's trending, but by what I've been thinking about.
The Shift to Passive Discovery
For months, this research assistant was a script I ran manually. Interesting, occasionally delightful, but ultimately another thing to remember to do. The project transformed when I moved it to a VPS and set it to run automatically each night.
That shift was more profound than I expected. The research began arriving without effort — a daily gift I hadn't asked for but was always glad to receive. I would forget the system existed for days, then return to find a trove of personalized insights waiting. Topics I was vaguely curious about had been explored. Connections I might have eventually made were already laid out. The agent had been quietly working at the edge of my attention, reading about my life and reflecting on it.
There's a particular pleasure in being surprised by your own interests.
Some mornings I wake up to deep dives on design history:

Other mornings it reviews my current projects, like Career Dreamer (in 2024) — and performs a competitive analysis. When I began building an LLM observability toolset, it introduced me to OpenTelemetry. Often it surfaces entirely new domains I would never have thought to explore on my own.
How It Works

Gemini 1.5 was the first model to offer the kind of long context window that made this possible. The entire system runs as a four-stage pipeline:
Topic Discovery — The agent analyzes my recent notes, looking for patterns, recurring themes, and emerging interests. It generates 3 research categories, each with 3 sub-topics. The key constraint is variety: one category must directly accelerate a current project, one must identify competing ideas or trends, and one must force a lateral connection to an entirely different domain. It tracks what it has already researched to avoid repetition.
Research Gathering — For each sub-topic, the agent generates search queries, scrapes the top results, evaluates quality, and follows promising links to build a web of connected sources. It filters aggressively — no listicles, no surface-level tutorials. If the initial results are thin, it generates new queries and tries again.
Report Generation — For each sub-topic, the agent creates an outline from its sources, writes a detailed research report, and selects one aspect to expand with deeper analysis. Each report is formatted in markdown, ready to read.
Delivery & Feedback — Each morning I receive 9 new reports on a custom site. I can mark reports as favorites, which influences future topic selection. I can ask follow-up questions about any report using the source material as context.

The inbox interface showing daily research reports
What Makes This Different
A year later, OpenAI released ChatGPT Pulse with a similar concept, which confirmed there's something real here. But Pulse draws from your chat history. This system draws from my personal structured notes — the things I thought were worth writing down, the questions I left half-answered, the projects I started and set aside. The depth of personalization is different in kind, not just degree.
I'm not asking questions. I'm being presented with knowledge that's been curated based on everything I've ever written down, but that still surprises me. The system operates at the boundary between public and private knowledge: it leverages web search, articles, and research papers, but it's guided by my notes, my interests, my context. The output is new private knowledge — personalized research that didn't exist before.
What I've Learned After Two Years
The system has evolved. Early on, the full million-token context was essential — the agent needed breadth to find unexpected connections. Over time, as the research corpus grew, I shifted toward smaller, more targeted context windows and real-time access to my notes through MCPs and tool-use. The agents became more focused, their decisions more precise.
What hasn't changed is the core experience: waking up to ideas I didn't know I was looking for. The goal was never to build a better search engine. It was to create something that could sit with my accumulated knowledge and see patterns I'd missed — to be surprised by my own thinking, seen through a different lens.
This is what happens when you invite AI to the edge of your mind and see what it finds there.








